Главная
Решения
Контакты
Поиск
Меню

РLM/ PDM система для управления инженерными данными и жизненным циклом изделий

Ключевые возможности систем PDM/PLM AIT:

Управление электронными документами и данными
Управление электронными составами изделий
Формирование отчетных форм печатных документов
Управление рабочими процессами Workflow
Управление инженерной НСИ и справочниками
Управление требованиями
Мобильное приложение
Управление электронными документами и данными
Управление электронными составами изделий
Формирование отчетных форм печатных документов
Управление рабочими процессами Workflow
Управление инженерной НСИ и справочниками
Управление требованиями
Мобильное приложение
Интеграция с CAD-системами
Интеграция с CAD-системами
ИКПП СГР АИТ
ИКПП СГР АИТ
Интеграционный комплекс поддержки процессов совместной гармонизированной разработки сложных технических объектов и систем (ИКПП СГР)

ИКПП СГР - инструментарий полной миграции данных из западных MCAD – систем и PDM-систем в среду отечественной программной платформы СОЮЗ-PLM с целью «мягкого» импортозамещения западных программных продуктов.

Возможности ИКПП СГР:

  • Управление информационным обменом между внешними MCAD-системой SIEMENS NX и Союз-PLM (Модуль СИВ MCAD NX)
  • Управление информационным обменом между внешними MCAD-системой PTC Creo и Союз-PLM (Модуль СИВ MCAD PTC CREO)
  • Управление информационным обменом между внешними PDM-системой TEAMCENTER и Союз-PLM (Модуль СИВ PDM TC)
  • Управление информационным обменом между внешними PDM-системой PTC WINDCHILL и Союз-PLM (Модуль СИВ PDM WC)
  • Управления кумулятивной моделью данных (Модуль СУ КМД)

Узнайте больше о модулях AIT на странице
комплекса ИКПП СГР
AIT IKPP

Управление электронными документами 
и данными

Контроль уникальности обозначений
Подготовка и проведение извещений об изменении
Централизованное хранение инженерных данных и управление доступом к ним
Автоматизированный контроль версий и изменений бизнес-объектов системы
Быстрый поиск информации и повторное использование имеющихся наработок
Управление ограничительным перечнем материалов, сортаментов, стандартных изделий
Технический документооборот и организация работы службы технической документации по ГОСТ
Интеграция 
с MS OFFICE
Узнайте больше о возможностях PLM
Оставьте заявку и наши специалисты ответят на ваши вопросы и проведут демонстрацию продуктов AIT

Интеграция с САПР

Пользовательский интерфейс встроен в среду САПР, что позволяет конструктору работать с данными системы PLM, не выходя из среды инструмента разработки.

Интегрированный режим работы с САПР существенно сокращает временные затраты пользователя. Состав изделия формируется в соответствии с трехмерными сборками, при этом после изменения модели в CAD-системе автоматически вносятся изменения внутри PLM. Все корректировки фиксируются в истории изменений.
Управление коллективной работой над проектом с применением различных CAD-систем (MultuCAD)

Универсальная интеграция с большинством отечественных и зарубежных САПР

Управление моделью сборки с деталями, созданными в гетерогенных средах
Управление взаимодействием процессов стоики и машиностроения (Здания/сооружения + оборудование)
Поддержка методологии цифровых двойников
Inventor
SolidWorks
AutoCAD
Creo
SIEMENS NX
Компас-3D
Solid Edge
САПР Макс
nanoCAD
Altium Designer
T-FLEX
Revit
Delta Design
Navisworks
Модуль обеспечивает совместную работу и информационное взаимодействие систем автоматизированного проектирования PTC Creo и SIEMENS NX и PDM-системы. Среди реализуемых функций:

  • Доступ к функциональности СОЮЗ-PLM непосредственно из интерфейса CAD-систем PTC Creo и SIEMENS NX через разработку инструментальной панели
  • Сохранение электронных моделей деталей, сборочных единиц и конструкторско-технологической документации в хранилище СОЮЗ -PLM из сессии CADсистем PTC Creo и SIEMENS NX
  • Использование НСИ (крепёж, материалы, методическую информацию) сессиях CAD-систем PTC Creo и SIEMENS NX из под управления СОЮЗ -PLM
  • Двунаправленная синхронизация атрибутов электронных документов и моделей

Подсистема интеграции с CAD-системами PTC Creo и SIEMENS NX

Централизованное управление библиотеками ЭКБ
База данных радиоэлектронных изделий в виде информационных объектов
Интеграция с Altium Designer
Автоматическая генерация библиотек в форматах Altium Designer
Управление цифровым макетом изделия в PLM-системе с учетом трехмерных моделей печатных плат
Модули интеграции с электрическими и радио-электронными САПР позволяют осуществлять разработку новых проектов или загрузку и ведение ранее созданных проектов, которые были разработаны без использования функционала Союз-PLM.
Двунаправленный информационный обмен при работе связки Altium Designer и Solidworks под управлением 
PLM-системы

Управление электронными составами изделий

Средства визуализации электронной структуры изделия и навигации по ней, механизмы управления статусной моделью
Редактирование состава изделия одиночным и групповым методами в табличной форме электронной спецификации и в дереве изделия
Автоматизированное формирование электронного состава изделия при работе в интегрированном режиме САПР + PLM с последующим автоматическим обновлением с сохранением истории изменений
Формирование согласно требованиям ЕСКД полного комплекта необходимых отчётных документов
Отображение информации об использовании для каждого объекта системы, включая ссылки на ассоциированные электронные технические и организационно-распорядительные документы
Формирование отчетных форм печатных документов
Оформление печатных форм документов из PLM системы
Управление шаблонами документов
Экспорт сформированных документов в формат PDF
Редактирование сформированных отчётных документов и двусторонняя ассоциативная связь между документом и источником данных в PLM-системе
Автоматизированное создание спецификаций, ведомостей, извещфений и других документов в текстовом и табличном виде
Конструкторская спецификация 
(форма 1 и 1а ГОСТ 2.106-96)
Групповая конструкторская спецификация Вариант А 
(форма 1 и 1а ГОСТ 2.106-96)
Примеры
типовых отчетов
Групповая конструкторская спецификация Вариант Б 
(форма 1 и 1а ГОСТ 2.113-75)
Конструкторская спецификация при плазовом методе (форма 2 и 2а 2.106-96)
Ведомость спецификаций (форма 3 и 3а ГОСТ 2.106-96)
Ведомость покупных изделий (форма 5 и 5а ГОСТ 2.106-96)
Извещение ГОСТ 24.401-80
Извещение об изменении. ГОСТ 2.503-2013
Извещение ОСТ 1 430−92 Форма 1 (Вертикальный и горизонтальный бланк)
Кумулятивная модель данных
Управление ЭСИ в связи с моделями машиностроительных САПР
Просмотр трехмерных моделей ДСЕ в формате JT в Союз-PLM
Управление цифровой multi-CAD моделью изделия
Управление блокировкой данных для обеспечения коллективной параллельной работы над проектом
Настраиваемая двунаправленная синхронизация электронной структуры изделия

Управление бизнес-процессами

Подсистема Workflow предоставляет широкие возможности по моделированию, верификации и обеспечению контролируемого исполнения рабочих процессов любой сложности.
Cуществует возможность применения различных опций и автоматизации посредством использования скриптового слоя для программирования заданной логики. Также может быть автоматизировано назначение исполнителей на всех этапах рабочего процесса.
Электронное согласование документов с учетом автоматических рассылок всем участникам процесса с возможностью оформления заметок (функция «красного карандаша») непосредственно на изображении документа в PLM-системе, поддержка электронной подписи
Узнайте больше о возможностях PLM
Оставьте заявку и наши специалисты ответят на ваши вопросы и проведут демонстрацию продуктов AIT
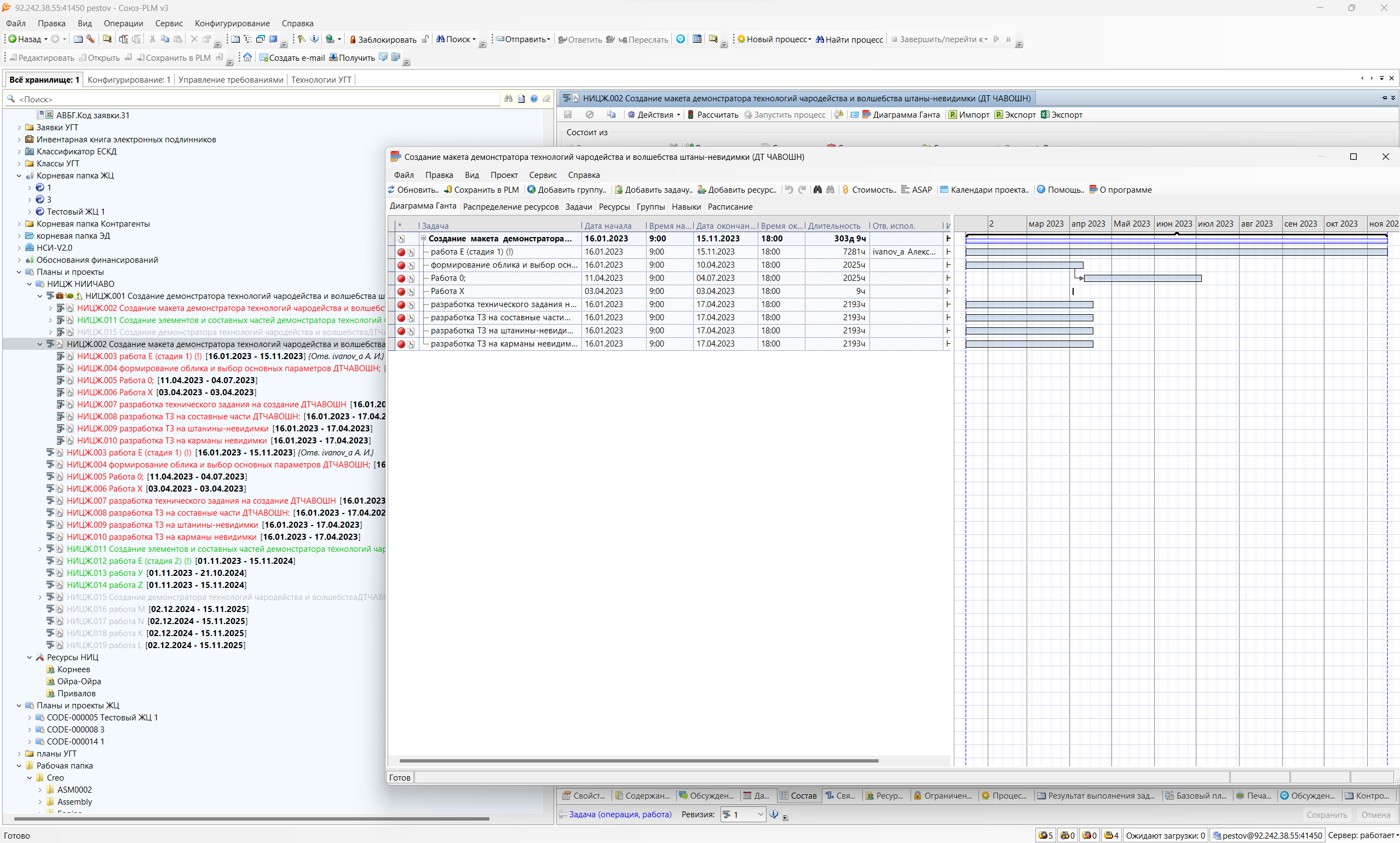
Планирование и управление проектами
Управление статусами работ/проектов через механизмы рабочих процессов согласования и утверждения
Определение загрузки ресурсов, формирование оперативных планов каждого сотрудника
Управление сроками работ, оценка рисков и затрат на проекты
Интеграция с Microsoft Project
Интеграция с системой управления требованиями
Связь с результатами работ (Требования, ЭСИ)

Интеграция с зарубежными PDM

Подсистема интеграции с PDM-системами SIEMENS Teamcenter и PTC Windchill позволяет обеспечить информационного взаимодействия и поддержать процессы обмена инженерными данными в мульти-PDM среде
Управление информационным обменом между внешними PDM-системами и Союз-PLM
Интерфейс загрузки/выгрузки в/из Союз-PLM нативных форматов файлов (XML-подобных) PDM-систем
Формирование пакетов проектных данных в Союз-PLM для информационного обмена
с внешними PDM-системами
Управление справочниками и классификаторами НСИ
Централизованное хранение НСИ позволяет значительно повысить качество и достоверность данных, снизить трудоемкость при поиске необходимых данных, устранить дублирование информации и повысить скорость обработки информации.
Централизованная система управления НСИ консолидирует информацию в части таких типов данных, как единицы измерений, марки материалов, сортаменты, оборудование, НТД и т. д, в том числе, для формирования единых библиотек НСИ при работе с различными САПР системами.
В зависимости от ИТ-ландшафта предприятия, создание системы управления НСИ возможно как на базе платформы СОЮЗ-PLM, так и на базе платформы 1С.
Узнайте больше о системе управления нормативно-справочной информацией на странице AIT MDM
AIT MDM
Управление требованиями в единой PLM-системе
Структурирование и классификация требований
Управление
требованиями
Управление типами и атрибутами требований
Возможность создания иерархией требований
Прослеживаемость требований с другими информационными объектами системы
Создание информационной связи с источниками требований и самими объектами требований
Оставьте заявку и наши специалисты ответят на ваши вопросы и проведут демонстрацию продуктов AIT
Автоматизация верификации требований всеми заинтересованными сторонами
Преднастроенные шаблоны наборов требований (ТТ, ТЗ и т.п.) для разных стадий жизненного цикла изделия
Проведение автоматизированного анализа по прослеживаемости требований
Связь информационных объектов требований с параграфами бизнес-требований в электронных документах MS Word
Управление требованиями в единой PLM-системе
Структурирование и классификация требований
Управление типами и атрибутами требований
Управление
требованиями
Возможность создания иерархией требований
Прослеживаемость требований с другими информационными объектами системы
Создание информационной связи с источниками требований и самими объектами требований
Узнайте больше про подсистему управления требованиями
Автоматизация верификации требований всеми заинтересованными сторонами
Преднастроенные шаблоны наборов требований (ТТ, ТЗ и т.п.) для разных стадий жизненного цикла изделия
Проведение автоматизированного анализа по прослеживаемости требований
Связь информационных объектов требований с параграфами бизнес-требований в электронных документах MS Word
Свяжитесь
с нами
Наши специалисты более подробно проконсультируют как решения AIT могут быть внедрены и использованы именно в вашей компании, ответят на все возникшие вопросы или проведут демонстрацию продуктов. Выбери удобный способ связи из предложенных.
Контакты
8 800 222 14 53
info@advinttec.ru
Свяжитесь
с нами
Наши специалисты более подробно проконсультируют как решения AIT могут быть внедрены и использованы именно в вашей компании, ответят на все возникшие вопросы или проведут демонстрацию продуктов. Выбери удобный способ связи из предложенных.
Контакты
Написать в WhatsApp
8 800 222 14 53
Написать в Telegram
info@advinttec.ru
Реквизиты:
Общество с ограниченной ответственностью «Адвансд Интегрейшн Текнолоджис»

115419, г. Москва, улица Орджоникидзе, дом 11, строение 11, офис 808, этаж 8

ИНН/КПП 9725032630/772501001
Заполнить форму
© 2015-2023 Все права защищены Advanced Integration Technologies LLC
Главная
Компания
Экспертиза
Услуги
Решения
Связаться
Наверх